cordova-plugin-pushnotification-parsepushnotification CDN files

jsDelivr monthly hits badge
  1. cordova-plugin-pushnotification-parsepushnotification@1.0.34 /
  2. doc
...
1.png 45.9 KB
2.png 55.45 KB
3.png 220.51 KB
4.png 84.31 KB
5.png 78.78 KB
6.png 183.85 KB
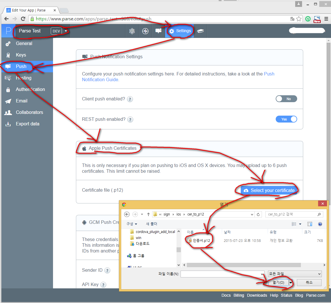
ios_ssl_cer_to_p12_1.png 203.99 KB
ios_ssl_cer_to_p12_2.png 493.37 KB
ios_ssl_cer_to_p12_3.png 1.39 MB
ios_ssl_cer_to_p12_4.png 1.39 MB
ios_ssl_cer_to_p12_5.png 1.44 MB
ios_ssl_cer_to_p12_6.png 95.4 KB
ios1.png 170.17 KB
ios2.png 163.86 KB
ios3.png 140.92 KB
ios4.png 156.23 KB

Free Open Source CDN for cordova-plugin-pushnotification-parsepushnotification

Looking for a nice landing page for your package? https://www.jsdelivr.com/package/npm/cordova-plugin-pushnotification-parsepushnotification