@openhab-ui/setup-and-maintenance CDN files

jsDelivr monthly hits badge
  1. @openhab-ui/setup-and-maintenance@1.0.3 /
  2. docs
...
custom-elements-jsdoc.js 2.18 KB
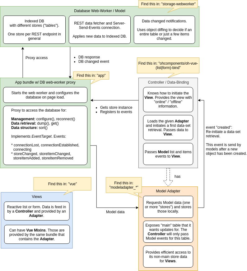
paperui-ng-dataflow.png 149.06 KB
paperui-ng-dataflow.svg 32.11 KB
parameterTableBuilder.js 1.87 KB
screenshot.png 204.28 KB

Free Open Source CDN for @openhab-ui/setup-and-maintenance

Looking for a nice landing page for your package? https://www.jsdelivr.com/package/npm/@openhab-ui/setup-and-maintenance