cloned
orphane
cloned
dom node
Partition
creates

getUserData(TreeExpander.ORPHAN_TO_CLONE)
allows to restore the original DOM-tree

getUserData(TreeExpander.CLONE_TO_ORPHAN)
orphaned
dom node
cloned
dom node
Partition
creates

getUserData(TreeExpander.ORPHAN_TO_CLONE)
allows to restore the original DOM-tree

getUserData(TreeExpander.CLONE_TO_ORPHAN)
orphaned
dom node
cloned
dom node
Partition
creates

getUserData(TreeExpander.ORPHAN_TO_CLONE)
allows to restore the original DOM-tree

getUserData(TreeExpander.CLONE_TO_ORPHAN)
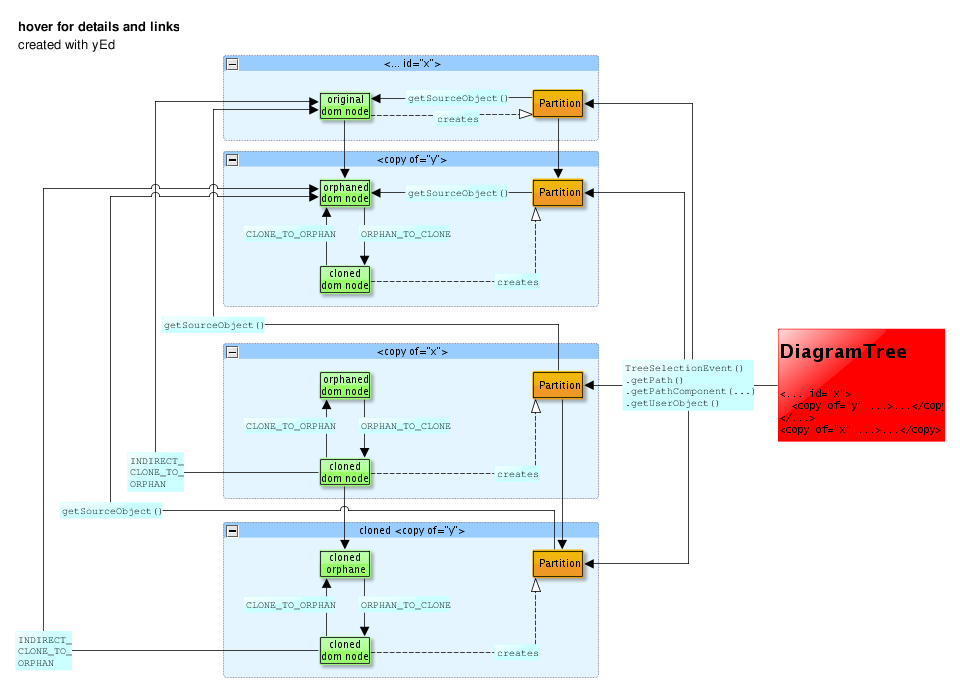
getSourceObject() allows to change the
'of' attributes in the original DOM-tree
original
dom node
Partition
creates
getSourceObject() allows to change the
'of' attributes in the original DOM-tree

DiagramTree


<<... id="x">
  <<copy of="y" ...>...<</copy>
<</...>
<<copy of="x" ...>...<</copy>
getSourceObject() allows to change the
'of' attributes in the original DOM-tree

getUserData(TreeExpander.[INDIRECT_]CLONE_TO_ORPHANE)
allows to create proper
getSourceObject() relations.

hover for details and links

created with yEd

getUserData(TreeExpander.[INDIRECT_]CLONE_TO_ORPHANE)
allows to create proper
getSourceObject() relations.

TreeSelectionEvent()
.getPath()
.getPathComponent(...)
.getUserObject()
getSourceObject() allows to change the
'of' attributes in the original DOM-tree
TreeSelectionEvent()
.getPath()
.getPathComponent(...)
.getUserObject()
TreeSelectionEvent()
.getPath()
.getPathComponent(...)
.getUserObject()
TreeSelectionEvent()
.getPath()
.getPathComponent(...)
.getUserObject()
TreeSelectionEvent()
.getPath()
.getPathComponent(...)
.getUserObject()